Model xtractor

Model Xtractor

Download URL | Author URL | Software URL | Buy Now ($0)

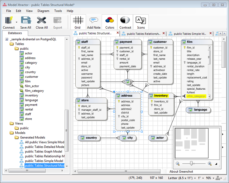
Virtually enhance offline your reverse engineered data model with custom joins, chain relationships and name aliases, without actually changing anything on the database server.

Conceptual many-to-many relationships, bypassing the hidden intersection tables. Auto-generated relationship items, to help you detect and expand relationships into connectors with simple drag and drop. Expanded, collapsed, minimized or transparent shapes.

One-time reverse engineer, to extract information about database tables, views, columns and relationships. Generic support for dozens of relational database platforms, including Oracle, SQL Server, PostgreSQL, MySQL, Azure, Amazon Redshift, SQLite and Firebird. Automatic or manual layout.

Related software (5)

Driver Detective 2009

Driver Detective 2009

Driver Detective has recently been built from the ground up and is an industry first in providing manufacturer specific drivers for your computer.

Driver Detective new

Driver Detective new

Driver Detective has recently been built from the ground up and is an industry first in providing manufacturer specific drivers for your computer.

Tunny Driver Detective

Tunny Driver Detective

Driver Detective has recently been built from the ground up and is an industry first in providing manufacturer specific drivers for your computer.

Indigo DXQ XQuery Tool

Indigo DXQ XQuery Tool

Indigo DXQ (Data XQuery Designer) Executes XQuery and XPath statements against an XML Data Source.

Database Oasis

Database Oasis

Database Oasis is a dynamic database tool that stores all of your information in one convenient location on your PC, with no technical savvy. With its point and click interface, yo ...