Hipaa file viewer

HIPAA File Viewer

Download URL | Author URL | Software URL | Buy Now ($95)

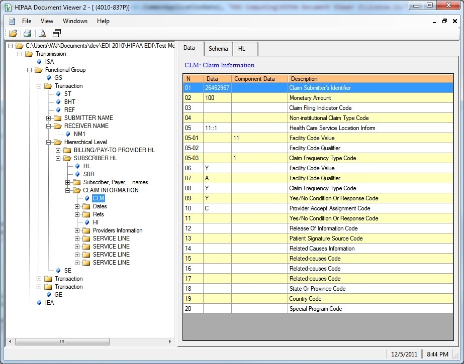
HIPAA File Viewer for HIPAA 837 Professional, 837I, 837D, 835, 834 270/271 276/277 278 820 997... It allows user to view HIPAA file in a hierarchical way instead of in a raw text format. It also displays data element values of a selected segment in a data grid format.

On the main screen, the program has two panes. On the left pane, it displays the EDI file data segment and EDI structure. On the right pane, it has three tabs to display the HIPAA file schema tree structure, segment data element values, and user readable fields values.

Related software (5)

ZofzPCB

ZofzPCB

ZofzPCB: FREE 3D Gerber Viewer The fastest, easiest, most intuitive way to check your PCB desig... before it goes to manufacturing.

HIPAA File Editor

HIPAA File Editor

HIPAA File Editor for HIPAA 837 P, 837 I, 837 D, 835, 834 270/271 276/277 278 820 997 allows user to edit HIPAA file in a hierarchical display instead of a raw text file. It allow ...

FJAdmin

FJAdmin

FJAdmin Manages your Remote desktops at one central place

HIPAA 835 to Excel

HIPAA 835 to Excel

Export HIPAA 835 data to Excel File

Serial Monitor Professional (DMS)

Serial Monitor Professional (DMS)

Software serial port monitor Rs232 sniffer with protocol analyzer and packet data logger. This monitoring utility can spy, capture, view, log, analyze test com ports activity perfo ...