Ef startup manager

EF StartUp Manager

Download URL | Author URL | Software URL | Buy Now ($14)

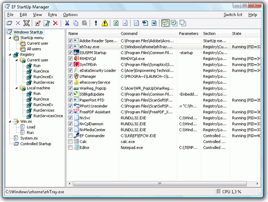
When starting Windows, a number of other programs are also started. Some are necessarily, but the autostarting mechanism is used also by programs, which spy the computer. Finally is simple possible that some unused programs are started and use system resources.
The EF StartUp Manager allows you a simple handling and complete control of applications which starts with Windows. They can insert, temporarly disable or delete with ease new programs. More, the controlled starting mode makes it possible to start the programs in a defined order and optionaly specify a delay between them.
The Windows Explorer like interface offers an optimal overview on the entries.
Multilingual.
Shareware

Related software (5)

EF Talk Scriber

EF Talk Scriber

EF Talk Scriber combines a text editor and an audio file player, designed to work like a dictation transcribing machine. Multilingual. Shareware

Security Task Manager

Security Task Manager

Computer utility to get full access to Windows processes. Security Task Manager's main focus is on your computer's currently running processes, and offers a great deal of informati ...

EF Multi File Renamer

EF Multi File Renamer

EF Multi File Renamer is a versatile tool for easily renaming multiple files or whole directories (including subfolders) in one step. Is clear approach to renaming rules stands out ...

DKStartButton

DKStartButton

The DKStartButton brings the Start button to Windows 8 to regain similar functionality like from the Windows XP and Windows 7 Start Buttons.

EF CheckSum Manager

EF CheckSum Manager

EF CheckSum Manager is a program designed for the integrity examination of files on the standard formats SFV, MD5, SHA1, SHA256 and SHA512. They can verify existing checksums or cr ...