Docflex/xsd ii

DocFlex/XSD II

Download URL | Author URL | Software URL | Buy Now ($300)

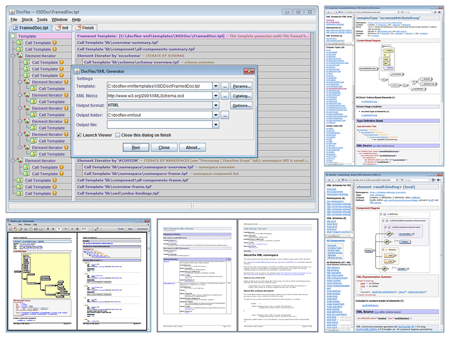
DocFlex/XSD is a toolkit to generate high quality XML schema documentation in HTML, RTF and TXT (plain text) formats with a possibility of automatic inserting of XSD diagrams produced by XMLSpy or Oxygen XML (with the full support of diagram hyperlinks).

The entire doc-generator is implemented in the form of special 'XSDDoc' templates interpreted by a Template Processor with interchangeable output generators. The templates are edited using a graphic Template Designer with WYSIWYG capabilities, which allows you to customize the generated output as much as you want.

Using TXT output, you can also generate documentation in other formats (e.g. DITA) by specify in templates all necessary markup (tags, control words etc). This includes even inserting diagrams and image maps to them.

FEATURES

- Clear-cut highly navigable HTML documentation: Javadoc-like frameset structure, dense layouts (more information in less space), abundance of cross-links.

- The same documentation in RTF format (co

Related software (5)

MP3 Music PowerSorter

MP3 Music PowerSorter

MP3 Music Sorter, Organizer, Renamer - Full Automatic, that will sort, organize, rename all your music, fast and easy. Support MP3, AVI, DIVX, OGG, MPEG, JPG, ZIP, RAR and HUNDREDS ...

KT Text Filters

KT Text Filters

Extract textual contents from numerous file types such as, DOC, RTF, HTM, HTML, PDF, XLS, XML, PPT, HLP, TXT, etc. Text extraction is provided into either plain text (trial version ...

EngiLab Beam.2D 2014

EngiLab Beam.2D 2014

Easy-to-use yet powerful engineering tool for the linear static analysis of plane (2D) frames for Windows. It features a full Graphical User Interface (GUI) for pre-processing or p ...

ThinkComposer

ThinkComposer

The Expressive Visual Tool, which Adapts to Your World. Create Great Concept Maps, Mind Maps, Diagrams and Models, all as Deep Visual Documents. Understand Complex Problems, Design ...

Labeling Game

Labeling Game

Can you name the given body parts correctly?