Dbcomparer

DBComparer

Download URL | Author URL | Software URL | Buy Now ($0)

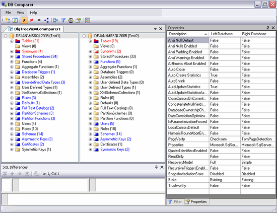
DBComparer is a professional database tool for comparing Microsoft SQL Server 2008 (and 2005) database structure. It is an excellent tool for any project development team or DBA's managing multiple copies of the same database on SQL Server. It's uniquely build user interface will bring you the best visual representation of differences and will give you the best way of discovering and eliminating differences.

Related software (5)

DataForms.Net with Source

DataForms.Net with Source

DataForms.Net allow developers to rapidly create database applications Just point DataForms.Net to any table in your database and DataForms.Net will get underlying schema and dynam ...

Araxis Merge for Windows

Araxis Merge for Windows

Two and three-way visual file comparison (diff), merging and folder synchronization. Compare and merge source code, web pages, XML and other text files. Directly open and compare t ...

Database Comparer VCL

Database Comparer VCL

The Database Comparer VCL (DBC VCL) compares and synchronizes databases structure (metadata) and table data for many popular databases. Currently supported databases: Oracle, MSSQL ...

Heatsoft ADCS

Heatsoft ADCS

It is ideal for keeping files synchronized between a desktop & laptop and is a very fast method of backing up critical directories. With ADCS you can easily see what have changed i ...

Database Comparer VCL

Database Comparer VCL

The Database Comparer VCL (DBC VCL) compares and synchronizes databases structure (metadata) and table data for many popular databases. Currently supported databases: Oracle, MSSQL ...